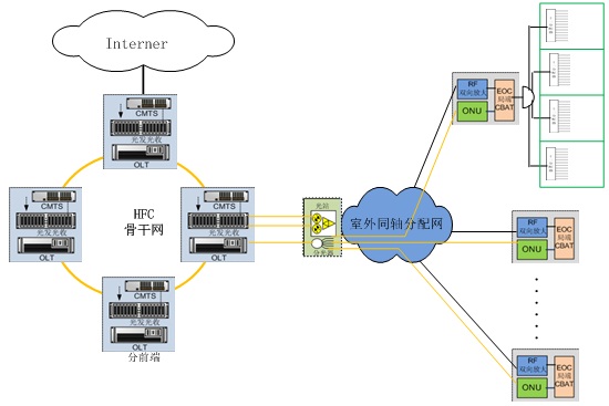
三.CMTS设备
CMTS的配置内容主要有:下行频率、下行调制方式、下行电平等。下行频率在指定的频率范围内可以任意设定,但为了不干扰其它频道的信号应参照有线电视的频道划分表选定在规定的频点上。调制方式的选择应考虑信道的传输质量。此外,还必须设置DHCP、TFTP服务器的IP地址,CMTS的IP地址等。上述设置完成后,如果中间的线路无故障,信号电平的衰减符合要求,则启动DHCP、TFTP服务器,就可以在前端和Cable Modem间建立正常的通信通道。
根据GY-T106广播电视技术规范行业标准规定:5~65MHz为上行频率配置,65~87MHz为过渡频率带,87~108MHz为调频广播范围,108~1000MHz为模拟、数字、数据业务下行带宽。

根据IEEE802-14F规定:5~45MHz为CM的上行频率配置,50~450MHz用于传输下行模拟信号,450~750MHz用于数字传输。
四.Cable Modem的厂家
1.上海宏想电子 钟国忠 13316559035 (1000只起做)
2.长沙艾德力有线电视器材反映,长沙Cable Modem无市场,株洲在用CMTS,长沙用EPON+EOC。 3.摩托罗拉 产品型号(SB5100E SB5101E等) 市场上尚能买到
SB5100E和1600E-JS通讯模块尺寸比较:
五.CMTS终端的厂家
1.ARRIS(艾瑞斯) 代理商:天津德力电子仪器 李经理 电话:13821824966 设备,协议配置DOCSIC3.0最低价格:50-60W 可提供CMTS进行试验,但租借其实验室要收取费用。cmts系统
2. MOTO(摩托罗拉) 代理商:深圳伟视科技 李俊 电话:18688706870 设备BSR2000,协议配置DOCSIC3.0 最低价格:14W 可容纳1~2W用户。 3. CISCO(思科)
4. CASA(卡萨) 代理商:珠海凯博电子 陈利强 电话:13802675227 C3协议配置DOCSIC2.0 最低价格:3.8W(二手) 6.8W(新) 可同时保证2M带宽情况下容纳2000个用户。
六.拥有有线电视网络抄表此技术的厂家
1.深圳浩宁达HFC网络电表的集抄系统 2.北京华鑫志和科技CATV远程抄表
本文来自电脑杂谈,转载请注明本文网址:
http://www.pc-fly.com/a/tongxinshuyu/article-53301-2.html
第三次世界大战不是梦啊