Environment表示着一个的连接,生成后的Environment对象会被设置到Configuration实例中,以供后续的使用。

上述一直在讲事务工厂TransactionFactory来创建的Transaction,现在让我们看一下MyBatis中的TransactionFactory的定义吧。
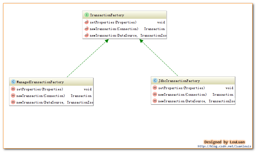
事务工厂Transaction定义了创建Transaction的两个方法:一个是通过指定的Connection对象创建Transaction,另外是通过数据源DataSource来创建Transaction。与JDBC 和MANAGED两种Transaction相对应,TransactionFactory有两个对应的实现的子类:如下所示:

通过事务工厂TransactionFactory很容易获取到Transaction对象实例。我们以JdbcTransaction为例,看一下JdbcTransactionFactory是怎样生成JdbcTransaction的,代码如下:
public class JdbcTransactionFactory implements TransactionFactory {
public void setProperties(Properties props) {
}
/**
* 根据给定的连接Connection创建Transaction
* @param conn Existing database connection
* @return
*/
public Transaction newTransaction(Connection conn) {
return new JdbcTransaction(conn);
}
/**
* 根据DataSource、隔离级别和是否自动提交创建Transacion
*
* @param ds
* @param level Desired isolation level
* @param autoCommit Desired autocommit
* @return
*/
public Transaction newTransaction(DataSource ds, TransactionIsolationLevel level, boolean autoCommit) {
return new JdbcTransaction(ds, level, autoCommit);
}
}
如上说是,JdbcTransactionFactory会创建JDBC类型的Transaction,即JdbcTransaction。类地,ManagedTransactionFactory也会创建ManagedTransaction。mybatis原理下面我们会分别深入JdbcTranaction 和ManagedTransaction,看它们到底是怎样实现事务管理的。
JdbcTransaction直接使用JDBC的提交和回滚事务管理机制 。它依赖与从dataSource中取得的连接connection 来管理transaction 的作用域,connection对象的获取被延迟到调用getConnection()方法。mybatis原理如果autocommit设置为on,开启状态的话,它会忽略commit和rollback。
本文来自电脑杂谈,转载请注明本文网址:
http://www.pc-fly.com/a/tongxinshuyu/article-40253-3.html
òωó)大家好我就是舍
估计这次小米公关费用花了不少
加油