MyBatis作为Java语言的框架,对的事务管理是其非常重要的一个方面。本文将讲述MyBatis的事务管理的实现机制。首先介绍MyBatis的事务Transaction的接口设计以及其不同实现JdbcTransaction和 ManagedTransaction;接着,从MyBatis的XML配置文件入手,讲解MyBatis事务工厂的创建和维护,进而阐述了MyBatis事务的创建和使用;最后分析JdbcTransaction和ManagedTransaction的实现和二者的不同特点。
以下是本文的组织结构:

一、概述
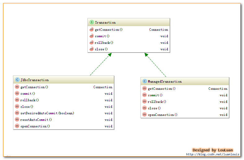
对的事务而言,应该具有以下几点:创建(create)、提交(commit)、回滚(rollback)、关闭(close)。对应地,MyBatis将事务抽象成了Transaction接口:其接口定义如下:

MyBatis的事务管理分为两种形式:
一、使用JDBC的事务管理机制:即利用java.sql.Connection对象完成对事务的提交(commit())、回滚(rollback())、关闭(close())等
二、使用MANAGED的事务管理机制:这种机制MyBatis自身不会去实现事务管理,而是让程序的容器如(JBOSS,Weblogic)来实现对事务的管理
这两者的类图如下所示:

1. 事务的配置
我们在使用MyBatis时,一般会在MyBatisXML配置文件中定义类如下的信息:

<environment>节点定义了连接某个的信息,其子节点<transactionManager> 的type 会决定我们用什么类型的事务管理机制。
MyBatis事务的创建是交给TransactionFactory 事务工厂来创建的,如果我们将<transactionManager>的type 配置为"JDBC",那么,在MyBatis初始化解析<environment>节点时,会根据type="JDBC"创建一个JdbcTransactionFactory工厂,其源码如下:
/**
* 解析<transactionManager>节点,创建对应的TransactionFactory
* @param context
* @return
* @throws Exception
*/
private TransactionFactory transactionManagerElement(XNode context) throws Exception {
if (context != null) {
String type = context.getStringAttribute("type");
Properties props = context.getChildrenAsProperties();
/*
在Configuration初始化的时候,会通过以下语句,给JDBC和MANAGED对应的工厂类
typeAliasRegistry.registerAlias("JDBC", JdbcTransactionFactory.class);
typeAliasRegistry.registerAlias("MANAGED", ManagedTransactionFactory.class);
下述的resolveClass(type).newInstance()会创建对应的工厂实例
*/
TransactionFactory factory = (TransactionFactory) resolveClass(type).newInstance();
factory.setProperties(props);
return factory;
}
throw new BuilderException("Environment declaration requires a TransactionFactory.");
}
本文来自电脑杂谈,转载请注明本文网址:
http://www.pc-fly.com/a/tongxinshuyu/article-40253-1.html
喜欢刘诺英的歌声
让我们的存款一下子水5%怎么不算上