你是否正在寻找关于rtsp协议的内容?让我把最实用的东西奉献给你:
rtsp协议转换RTMP直播协议
rtsp协议转换RTMP直播协议
RTSP协议也是广泛使用的直播/点播流媒体协议,最近实现了一个rtsp协议转换RTMP直播协议的程序,为的是可以接收远端设备或服务器的多路RTSP直播数据,实时转换为RTMP直播协议,推送到FMS、Red5、wowza server等RTMP服务器,以实现flash观看RTSP直播源的需求,。程序同时也具备从FLV文件获取输入数据并转换RTMP直播。实现的思路分享如下。
要点分析首先,程序的主要目的,是从多路本程序的关键点有以下部分:
有了关键点,就可以一项一项的去分析。
设计思路根据上面分析的要点,首先要选择RTSP直播协议的读取。我们不需要从零做起,网络上有很多和RTSP相关的开源项目可以使用或借鉴,我选择了Live555。
Live555是一个跨平台的流媒体解决方案,主要支持rtsp协议,好像也支持SIP(这个也是我马上研究的重点,之后会写文章研究SIP相关的技术实现)。Live555实现了RTSP包括服务器-客户端的整套结构,是很知名的一个开源项目。网上有很多关于Live555学习和使用的文章,我就不具体介绍了。
H.264和AAC数据的分析处理,这个对于从没做过相关项目开发的人来说,应该是一个难点,主要是相关概念的理解。好在我一直在做这块,也比较好弄。
第4和第5点,可以参照我之前的文章“RTMP协议发送H.264编码及AAC编码的音视频,实现直播”的技术方法,来加以实现。因此,主要需要处理的就是RTSP直播流数据的获取,以及对其中H.264和AAC编码数据的处理。
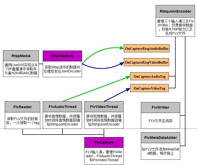
于是可以画出大体结构如下:



RtspCapture是我的程序里管理RTSP直播数据流和分析处理的类,接口很重要,基本上这个设计就可以。(当然,全部代码是不会放上来的,有兴趣的可以和我谈,这里只罗列关键的地方。)

他所使用的live555变量,这里ourRTSPClient实际就是RTSPClient的简单继承

1. 首先,在RtspCapture构造函数初始化
2. 在StartRtsp函数中,创建RtspClient,并发送"describe"命令,开始获取sdp。回调函数就是continueAfterDESCRIBE。在这里创建MediaSession,之后再发送"setup"命令,等,这些都可以在live555的例子以及网上的说明中看到。

3. 还有一个关键点,就是要在自己的线程循环中,调用live555 environment的事件循环,就像这样

这里演示了,如何从rtsp回调的h264数据中,提取sps和pps信息。里面的parse函数,是live555自带的。


+++++++++++++++++++++++++++++++++++++++++++++++++++++++++++++
haibindev.cnblogs.com,合作请联系QQ。(转载请注明作者和出处~)+++++++++++++++++++++++++++++++++++++++++++++++++++++++++++++
posted on
以上就是关于rtsp协议的全部内容,相信你一定会非常满意。
本文来自电脑杂谈,转载请注明本文网址:
http://www.pc-fly.com/a/tongxinshuyu/article-5929-1.html
有多少项多少项成果
期待
中美双方在具有中国主权的南海上“合资”经营地区和平稳定