在分析Robotium的运行原理之前,我们有必要先搞清楚Instrumentation的一些相关知识点,因为Robotium就是基于Instrumentation而开发出来的一套自动化测试框架。鉴于之前本人已经转载和编写了Instrumentation的一些文章,所以建议大家如果没有看过的还是翻看下先对Instrumentation有个基本的理解。然后带着疑问再来看这篇文章看是否能帮上自己。
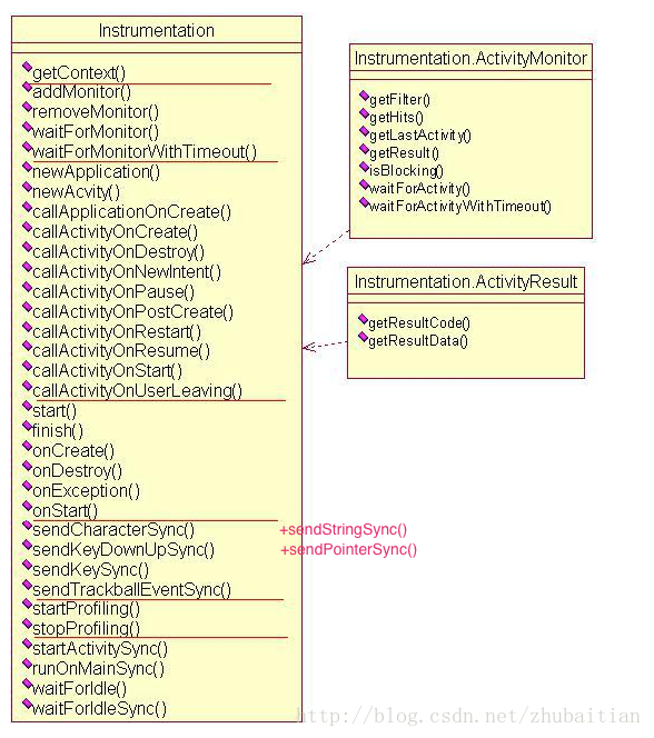
既然是分析Instrumentation,那么我们必须要先看下Instrumentation 这个类的类图,直接网上截获,就不花时间另外去画了,但请注意网上该图是比较老的,一些新的注入事件的方法是没有加进去的,注意红色部分:

开始分析之前我们要搞清楚Instrumentation的几点
如官方描述的“instrumentation can load both a test package and the application under test into the same process. Since the application components and their tests are in the same process, the tests can invoke methods in the components, and modify and examine fields in the components.“翻译过来就是“Instrumentation可以把测试包和目标测试应用加载到同一个进程中运行。既然各个控件和测试代码都运行在同一个进程中了,测试代码当然就可以调用这些控件的方法了,同时修改和验证这些控件的一些项也不在话下了。“这个从ddms的线程输出可以证明,通过"am instrumentation -w com.example.android.notepad/android.test.InstrumentationTestRunner" 运行的输出如下:
我们对比不是通过"am instrumentation"命令启动的notepad应用的线程输出:
可以看到是没有“Instr:android.test.InstrumentationTestRunner这个线程的。这个线程和Instrumentation又是什么关系呢?
/* */ public class InstrumentationTestRunner
/* */ extends Instrumentation
/* */ implements TestSuiteProvider
/* */ {
...
}从它的类定义我们可以看到它是从我们的Instrumentation类继承下来的。其实从它的名字我们就大概可以想像到它是扮演什么角色的,参照我们之前对UiAutomator的源码分析《UIAutomator源码分析之启动和运行》,InstrumentationTestRunner扮演的角色类于当中的UiAutomatorTestRunner类,都是通过解析获取和建立目标测试用例和测试集然后知道测试的运行。大家先看下它的onCreate方法的官方定义:“Called when the instrumentation is starting, before any application code has been loaded.“。翻译过来就是”这个方法是在Instrumentation启动过程中,在目标测试代码被装载进内存运行之前进行调用“
本文来自电脑杂谈,转载请注明本文网址:
http://www.pc-fly.com/a/ruanjian/article-26961-1.html
请多提宝贵意见
长得好像庞麦郎啊
醒醒酒吧
但是作为演员