4、重新加入的节点可能会扰乱前面的paxos过程,因此强制Node在重新加入前必须等待M秒,因为M > T,所以只要等待M秒便可以越过本次paxos选举。其实不能从理论上完全保证PaxosLease能正确执行。重要的是重加入后不能立即参加paxos过程。在实际中因为选举的过程非常快,节点重加入的过程也可监控,这些理论上的错误是很难发生的。
PaxosLease的正确性是有Paxos算法保证的,PaxosLease只是在Paxos的基础上限定了一个时间。在时间T之内,任何Node都不能申请lease,因此master宕机后重新选择master的最大时间为T,也即服务不可用的最大时间为T。
T设的过小会减少服务不可用的时间,但会产生更多的内部消息;设的过大内部消息减少,但会导致更长的宕机时间。
PaxosLease是一个节点之间不存在依赖的简洁的选举算法,就像其论文所说每个节点都有两个状态:
我不是master,也不知道谁是master
我是master
正因为如此,PaxosLease的缺点就是无法做到负载均衡,无法按权重选择master。
Lease 机制
Lease机制是最重要的分布式协议,广泛应用于各种实际的分布式系统中。
Lease通常定义为:颁发者在一定期限内給予持有者一定权利的协议。
Lease 表达了颁发者在一定期限内的承诺,只要未过期颁发者必须严格遵守 lease 约定的承诺;
Lease 的持有者在期限内使用颁发者的承诺,但 lease 一旦过期必须放弃使用或者重新和颁发者续约。
参考资料 #12
paxos是对一个值达成一致,multi-paxos是运行多个paxos instance来对多个值达成一致,每个paxos instance对一个值达成一致。在一个支持多写并且强一致性的系统中,每个节点都可以接收客户端的写请求,生成redo日志然后开始一个paxos instance的prepare和accept过程。这里的问题是每条redo日志到底对应哪个paxos instance。
Multi Paxos基于Basic Paxos,将原来2-Phase过程简化为了1-Phase,从而加快了提交速度。Multi Paxos要求在各个Proposer中有唯一的Leader,并由这个Leader唯一地提交value给各Acceptor进行表决,在系统中仅有一个Leader进行value提交的情况下,Prepare的过程就可以被跳过,而Leader的选举则可以由Paxos Lease来完成。
参考资料:#15
工程实践的角度重新描述了Paxos,使其更贴近应用场景
就是Client的提案由Coordinator进行,Coordinator存在多个,但只能通过其中被选定Leader进行;提案由Leader交由Server进行表决,之后Client作为Learner学习决议的结果。paxos 算法
这种方式更多地考虑了Client/Server这种通用架构,更清楚地注意到了Client既作为Proposer又作为Learner这一事实。

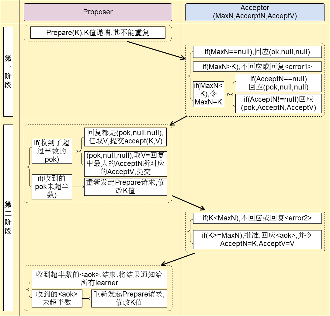
下面是Classic Paxos交互图:
下面是Fast Paxos的交互图:
Fast Paxos基本是本着乐观锁的思路:如果存在冲突,则进行补偿。其中Leader起到一个初始化Progress和解决冲突的作用,如果Progress一直执行良好,则Leader将始终不参与一致性过程。
因此Fast Paxos理论上只需要2个通信步骤,而Classic Paxos需要3个,但Fast Paxos在解决冲突时有至少需要1个通信步骤,在高并发的场景下,冲突的概率会非常高,冲突解决的成本也会很大。
本文来自电脑杂谈,转载请注明本文网址:
http://www.pc-fly.com/a/jisuanjixue/article-28611-3.html
来的好
太牛叉了
应该大力提升女性的经济地位