
类型:创建类模式
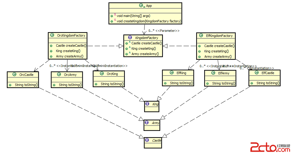
类图:

抽象工厂模式与工厂方法模式的区别
抽象工厂模式是工厂方法模式的升级版本,他用来创建一组相关或者相互依赖的对象。他与工厂方法模式的区别就在于,工厂方法模式针对的是一个产品等级结构;而抽象工厂模式则是针对的多个产品等级结构。在编程中,通常一个产品结构,表现为一个接口或者抽象类,也就是说,工厂方法模式提供的所有产品都是衍生自同一个接口或抽象类,而抽象工厂模式所提供的产品则是衍生自不同的接口或抽象类。抽象工厂模式
在抽象工厂模式中,有一个产品族的概念:所谓的产品族,是指位于不同产品等级结构能相关联的产品组成的家族。抽象工厂模式所提供的一系列产品就组成一个产品族;而工厂方法提供的一系列产品称为一个等级结构。我们依然拿生产汽车的例子来说明他们之间的区别。


在上面的类图中,两厢车和三厢车称为两个不同的等级结构;而2.0排量车和2.4排量车则称为两个不同的产品族。再具体一点,2.0排量两厢车和2.4排量两厢车属于同一个等级结构,2.0排量三厢车和2.4排量三厢车属于另一个等级结构;而2.0排量两厢车和2.0排量三厢车属于同一个产品族,2.4排量两厢车和2.4排量三厢车属于另一个产品族。
明白了等级结构和产品族的概念,就理解工厂方法模式和抽象工厂模式的区别了,如果工厂的产品全部属于同一个等级结构,则属于工厂方法模式;如果工厂的产品来自多个等级结构,则属于抽象工厂模式。在本例中,如果一个工厂模式提供2.0排量两厢车和2.4排量两厢车,那么他属于工厂方法模式;如果一个工厂模式是提供2.4排量两厢车和2.4排量三厢车两个产品,那么这个工厂模式就是抽象工厂模式,因为他提供的产品是分属两个不同的等级结构。当然,如果一个工厂提供全部四种车型的产品,因为产品分属两个等级结构,他当然也属于抽象工厂模式了。
抽象工厂模式代码
抽象工厂模式的优点
抽象工厂模式除了具有工厂方法模式的优点外,最主要的优点就是可以在类的内部对产品族进行约束。所谓的产品族,一般或多或少的都存在一定的关联,抽象工厂模式就可以在类内部对产品族的关联关系进行定义和描述,而不必专门引入一个新的类来进行管理。

抽象工厂模式的缺点
产品族的扩展将是一件十分费力的事情,假如产品族中需要增加一个新的产品,则几乎所有的工厂类都需要进行修改。所以使用抽象工厂模式时,对产品等级结构的划分是非常重要的。
适用场景
当需要创建的对象是一系列相互关联或相互依赖的产品族时,便可以使用抽象工厂模式。说的更明白一点,就是一个继承体系中,如果存在着多个等级结构(即存在着多个抽象类),并且分属各个等级结构中的实现类之间存在着一定的关联或者约束,就可以使用抽象工厂模式。抽象工厂模式假如各个等级结构中的实现类之间不存在关联或约束,则使用多个独立的工厂来对产品进行创建,则更合适一点。
总结
无论是简单工厂模式,工厂方法模式,还是抽象工厂模式,他们都属于工厂模式,在形式和特点上也是极为相的,他们的最终目的都是为了解耦。在使用时,我们不必去在意这个模式到底工厂方法模式还是抽象工厂模式,因为他们之间的演变常常是令人琢磨不透的。经常你会发现,明明使用的工厂方法模式,当新需求来临,稍加修改,加入了一个新方法后,由于类中的产品构成了不同等级结构中的产品族,它就变成抽象工厂模式了;而对于抽象工厂模式,当减少一个方法使的提供的产品不再构成产品族之后,它就演变成了工厂方法模式。
所以,在使用工厂模式时,只需要关心降低耦合度的目的是否达到了。
本文来自电脑杂谈,转载请注明本文网址:
http://www.pc-fly.com/a/jisuanjixue/article-23637-1.html
但没有想到北洋水师败得这么惨